HƯỚNG DẪN SỬ DỤNG CRMOnline TỪ CƠ BẢN ĐẾN NÂNG CAO
Hướng dẫn sử dụng phần mềm CRMOnine trên nền suitecrm tại Việt Nam.
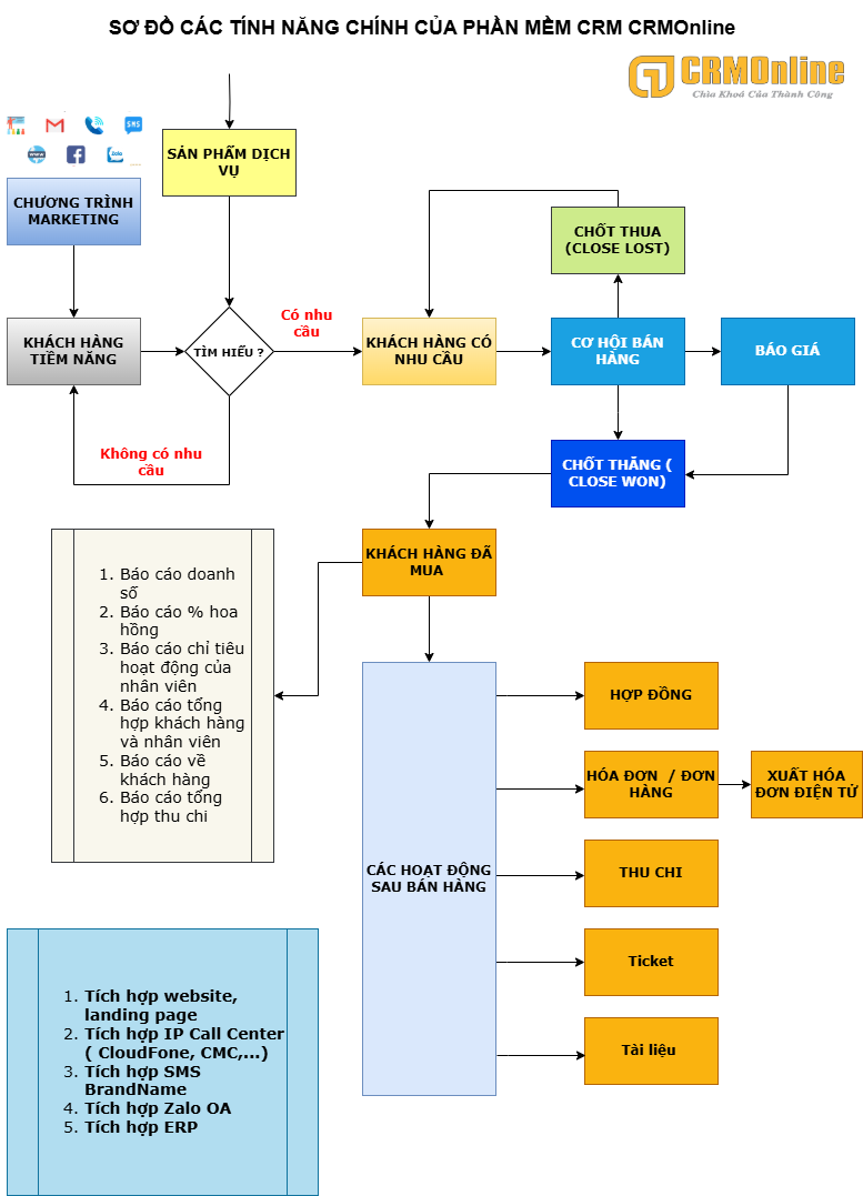
CRMOnline- Phần mềm quản lý và chăm sóc khách hàng CRM tinh gọn, đơn giản, dễ sử dụng trên nền SuiteCRM tại Việt Nam.
4, Đường Số 9, KDC CityLand Park Hills, Phường 10, Gò Vấp, Tp. HCM - Xem Googlemap
Hotline 24/7: 0911.536.678
Kỹ thuật: [email protected]
Kinh doanh: [email protected]
Trân trọng !

Sơ đồ tính năng phần mềm CRMOnline

Last updated